Ejemplo: while, break y try
Este modo de escribir bucles while es habitual, ya que así se puede comprobar la condición en cualquier punto del bucle (no solo al principio), y se puede expresar la condición de parada afirmativamente ("detente cuando ocurra...") en vez de tener que hacerlo con la lógica negativa ("sigue haciéndolo hasta que ocurra...").
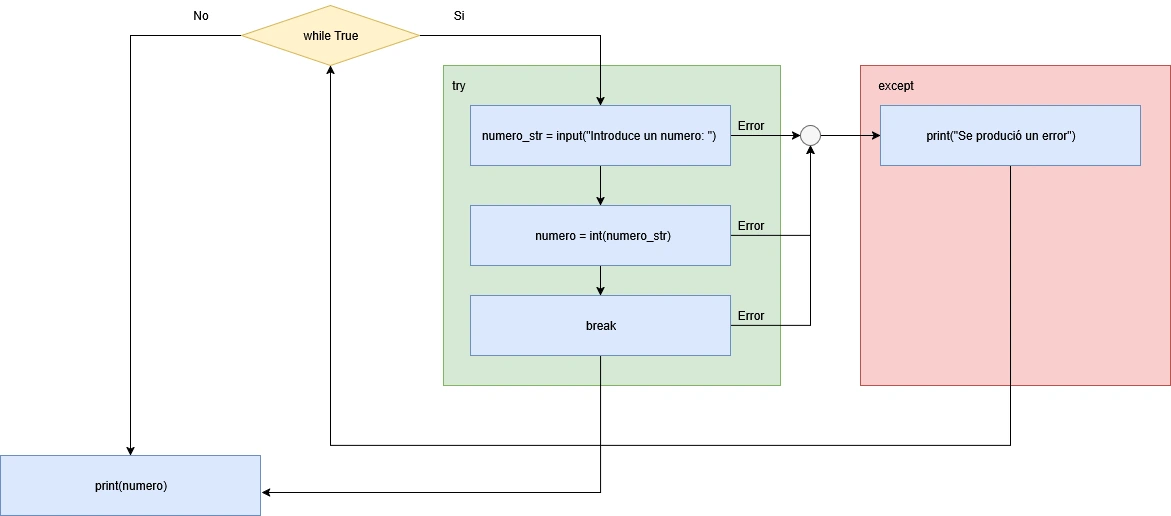
La sentencia break podemos utilizarla cuando pedimos un número al usuario y este no lo ingresa.
while True:
try:
numero_str = input("Introduce un número: ")
numero = int(numero_str)
break
except:
print("Se produjo un error, el valor introducido no es un número.")
print(numero)
